ویدبید
برچسب
درباره ما
برچسب ها
دسته بندی ها
بهترین و جدیدترین ویدئو های روز
ویديو های مربوط به insert
2
برچسب های مرتبط
sound
ppt 2017
LINQ
02:38
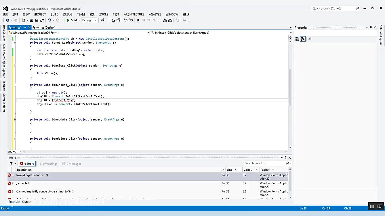
2 4 Insert in C Linq ورود داده در سی شارپ لینک
4 سال پیش
05:50
How to insert sound to ppt 2017
6 سال پیش
ویدبید
صفحه اصلی
تماشای سریال
مطالب داغ
دسته بندی
طنز
سرگرمی
فیلم
آموزشی
ورزشی
مشاهده همه دسته بندی ها
برچسب ها
کارتون
طنز
برنامه کودک
سرگرمی
انیمیشن
فیلم
بانوان کودک
کودک
مشاهده همه برچسب ها
0.03 sec, flt: 0
time: 6, count: 7, slow: 0